Routine Outcome Monitoring (ROM)
Samenvatting
ROM, oftewel Routine Outcome Monitoring, vormt een essentieel onderdeel van de Geestelijke Gezondheidszorg (GGZ). Door regelmatig gegevens te verzamelen, biedt ROM niet alleen inzicht in de aard en ernst van psychische klachten, maar geeft het ook waardevolle feedback over de effectiviteit van behandelingen. Deze pagina dient als naslagwerk om de managementrapportages op ROM te interpreteren en gebruiken. De doelen van managementrapportage inzake ROM betreft het bieden van inzicht in:
- Hoe ValueCare met verschillende ROM vragenlijsten inzichtelijke gestandaardiseerde ROM waardes berekent,
- Hoe ValueCare meetmomenten heeft gedefinieerd, en
- Wat veelgebruikte definities zijn voor het ontwikkelen van meetmomenten
Berekening ROM Scores
Voor alle bronsystemen wordt de ruwe score direct uit de bron gehaald. In sommige bronsystemen wordt de t-score ook getoond. In dat geval nemen we de t-score ook over. Als de t-score niet bekend is, maar de ruwe score wel, berekent ValueCare de t-score voor de volgende vragenlijst-types: SQ48, OQ45, SDQ-P, SDQ-s11-17, BSI, HoNOS-12, HoNOS65, en MANSA-16. De details van de berekeningen vind je hieronder bij "Berekening T-scores".
In de bron is een t-score en/of eindscore vaak enkel bekend door een label als 'totaalscore' of iets dergelijks. Als wij vermoeden dat het een eindscore of t-score betreft tonen wij dit ook in beheertabel 'Beheer BI: Vragenlijst subschalen'. Het kan voorkomen dat deze niet juist is. In dat geval is het mogelijk om in de beheertabel, deze waarde aan te passen. Een eindscore impliceert dat het een ruwe score betreft en een t-score, dat het een t-score betreft. Als de subschalen voor een vragenlijst-type nog niet zichtbaar zijn, dan moet het vinkje 'Subschalen inrichten' in 'Beheer BI: Vragenlijsten' nog worden aangeklikt.
Berekening T-Scores
| Type vragenlijst | Berekening |
|---|---|
| SQ48 | De T-score wordt berekend met de volgende formule: 24.70535964913392 + (0.3751176991148195 * ruwe_score) + (-0.0009187118790624546 * ruwe_score^2) + (0.00000670607402179293 * ruwe_score^3). |
| OQ45 | De T-score wordt berekend met de volgende formule: 17.9856940411384 + (2.56446078269377 * ruwe_score) + (-0.0558628542617925 * ruwe_score^2) + (0.000976254840029574 * ruwe_score^3). |
| SDQ-P | De T-score wordt berekend met de volgende formule: 17.9856940411384 + (2.56446078269377 * ruwe_score) + (-0.0558628542617925 * ruwe_score^2) + (0.000976254840029574 * ruwe_score^3). |
| SDQ-s11-17 | De T-score wordt berekend met de volgende formule: 20.3713833471163 + (2.49157128999528 * ruwe_score) + (-0.0493700167712384 * ruwe_score^2) + (0.000942819943550291 * ruwe_score^3). |
| BSI | De T-score wordt berekend met de volgende formule: 26.42038565180546 + (26.8200050937306 * ruwe_score) +(-8.284911648378781 * ruwe_score^2) + (1.350267912166433 * ruwe_score^3). |
| HoNOS-12 | De T-score wordt berekend met de volgende formule: 27.00023405117865 + (2.450806391090429 * ruwe_score) + (-0.04649228749948154 * ruwe_score^2 ) + (0.0005045255416624083 * ruwe_score^3). |
| HoNOS-65 | De T-score wordt berekend met de volgende formule: 23.3163221392 + (2.7836900604 * ruwe_score) + (-0.0672989375* ruwe_score^2) + (0.0009265311* ruwe_score^3). |
| MANSA-16 | De T-score wordt berekend met de volgende formule: t_score = ruwe_score. Dit betekent dat voor deze vragenlijst de ruwe score hetzelfde is als de uiteindelijke T-score. |
Algemene toelichting delta T-score
Delta-T staat voor de verandering in T-scores over tijd. Bijvoorbeeld wanneer er een bepaling van het welzijn van de cliënt vóór- en na behandeling wordt gedaan, kan hiermee dus de voortgang van de behandeling worden bepaald. Als een delta-T score een positieve waarde heeft, betekent dit dat het welzijn van de patiënt is verbeterd over de gemeten tijdsperiode. Als een delta-T score een negatieve waarde heeft, betekent dit dat het welzijn van de patiënt is verslechterd over de gemeten tijdsperiode. Daarom is voor instellingen de delta T-score voornamelijk belangrijk bij ROM metingen. Onder het kopje 'meetmomenten' wordt verder toelichting gegeven over de totstandkoming van verschillende delta T-scores in acht nemend de verschillende ROM meetmomenten.
Interpretatie delta T-score
Zie de tabel hieronder voor de interpretatie van de delta T-score:
| Code | Classificatie | Delta T-score |
|---|---|---|
| 1 | Hersteld | > 5 AND voormeting t > 42,5 AND nameting t < 42,5
|
| 2 | Verbeterd | > 5 |
| 3 | Onveranderd | -5 < delta t < 5 |
| 4 | Verslechterd | < -5 |
Meetmomenten
ROM Meetmomenten
De Routine Outcome Monitoring (ROM) is een complex product met tal van mogelijkheden en variaties.
Om de ROM behapbaar te maken is deze executive summary gemaakt met 1 figuur waarin de werking van de ROM gevisualiseerd is.
De verdiepende informatie (bv definities en stappenplan) is ook op deze pagina te vinden, onder deze samenvatting.
Er zijn twee verschillende situaties:
GGZBI_ROM_MEETMOMENTEN_ZELFDE_TYPE_VRAGENLIJST = 'NEE': hier mogen verschillende type vragenlijsten gecombineerd worden.GGZBI_ROM_MEETMOMENTEN_ZELFDE_TYPE_VRAGENLIJST = 'JA': hier mogen de verschillende type vragenlijsten niet gecombineerd worden.
Deze twee situaties zijn onder elkaar gevisualiseerd.

Totstandkoming
Stappenplan
Hieronder is het stappenplan uitgewerkt dat gevolgd wordt om de berekeningen voor de ROM te maken.
Per stap is toelichting gegeven en zo nodig een extra visualisatie toegevoegd.
Gebruikte beheertabellen en parameters
Hieronder zijn de parameters en beheertabellen met relevante toelichting te vinden. De dataset die voor de ROM gebruikt wordt is ROM meetmomenten.
| Parameters | Toelichting |
|---|---|
| BI_MARGE_RONDOM_EERSTE_BEHANDELCONTACT_VOORMETING | Bandbreedte in dagen rondom eerste behandelcontact zorgtraject waarbinnen een geldige voormeting afgenomen moet zijn |
| BI_MARGE_RONDOM_LAATSTE_BEHANDELCONTACT_NAMETING | Bandbreedte in dagen rondom laatste behandelcontact zorgtraject waarbinnen een geldige nameting afgenomen moet zijn |
| GGZBI_ROM_MEETMOMENTEN_ZELFDE_TYPE_VRAGENLIJST | Of een reeks rekening moet houden met aparte type vragenlijsten of niet.
Mits parameter = JA, genereren we voor elke verschillende vragenlijst-code binnen een behandelreeks, een aparte reeks Mits parameter = NEE, mogen de vragenlijsten onafhankelijk van elkaar afgenomen zijn NOTE: deze parameter wil ik nog hernoemen naar GGZBI_ROM_MEETMOMENTEN_ZELFDE_TYPE_VRAGENLIJST |
| GGZBI_TIJDSINTERVAL_ROM_MEETMOMENTEN_ONAFHANKELIJK_VAN_TYPE | Het tijdsinterval dat gebruikt wordt voor reeksen, waarbij geen tijdsinterval bepaald is in de beheertabel 'Beheer BI: Vragenlijst per diagnose' |
Beheertabellen
Beheertabellen kunnen organisatie-specifiek worden ingesteld. Dit is belangrijk voor de toepassing van de ROM metingen. Het is dus noodzakelijk om deze zo accuraat mogelijk in te vullen, zodat deze de meest precieze en inzichtelijke data kan bieden voor de instelling. In de tabel hieronder is een overzicht gegeven van de verschillende beheertabellen die kunnen worden ingevuld.
| Beheertabel | Toelichting |
|---|---|
| Beheer BI: Vragenlijst per diagnose | Per diagnosehoofdgroep kan het gebruikte ROM-instrument aangegeven worden.
In deze beheertabel kan ook het interval per type vragenlijst en diagnose ingesteld worden. (NIEUW!) |
| Beheer BI: Vragenlijst | Per vragenlijst kan worden aangegeven of deze wordt gebruikt als ROM- en/of CQI-instrument |
| Beheer BI: Parameters | Voor het instellen van o.a. de hierboven genoemde parameters. |
Definities
Hieronder staan alle relevante termen met betrekking tot de ROM gedefinieerd en waar relevant extra toegelicht.
Let op: inmiddels zijn er ook ROM metingen te monitoren voor soorten GGZ Zorg anders dan ZPM (ZVW/FM). De functionaliteiten van reeksen werkt hierbij anders. Deze informatie is inmiddels toegevoegd aan deze pagina.
| Term | Definitie | Toelichting |
|---|---|---|
| Voor- en nametingen | De voor- en nametingen vormen de kapstok voor het bepalen of er een geldige ROM voormetingen dan wel nametingen uitgevoerd is voor het ZPM zorgtraject. Voor andere financieringsstromen geschiedt dit voor de daarvoor leidende zorgproducten (bijvoorbeeld een jeugdproduct). Daarnaast wordt per meting de T-score bepaald, zodat het effect kan worden gemeten door de T-score van de nameting te vergelijken met de voormeting. | Note: de organisataie-eenheid van metingen/meetmomenten wordt bepaald aan de hand van de organisatie-eenheid die bij het zorgproduct zit. |
| Voormeting | Het eerste behandelcontact binnen het zorgtraject (of ander zorgproduct) is het ijkpunt voor de voormeting. Hierop is een (instelbare) marge in dagen van toepassing om als geldige voormeting te tellen. | nvt |
| Nameting | Het laatste behandelcontact binnen het zorgtraject (of ander zorgproduct) is het ijkpunt voor de nameting. Ook hierop is een (instelbare) marge in dagen van toepassing om als geldige nameting te tellen. | De nameting van het voorgaande zorgtraject mag gezien worden als voormeting van het nieuwe traject, indien het voldoen aan de eisen:
Notes:
|
| Tussenmetingen | Voor mensen die langdurig in zorg zijn (en hetzelfde zorgtraject hebben) zijn regelmatigere tussentijdse metingen van ROM is wenselijk. Het gewenste tijdsinterval verschilt per instelling, daarom is een tijdsinterval in te stellen. Voor informatie over het instelbare tijdsinterval, zie Tijdsinterval. | |
| Valide meting | Een valide meting is een meting die:
|
|
| Tijdsinterval | Hiermee wordt gedoeld op de gewenste tijd tussen ROM metingen. Zie ook definitie tussenmetingen. De tijdsinterval is door de instelling zelf in te stellen. De tijdsinterval kan verschillen per type vragenlijst en diagnose en kan ingesteld worden via de beheertabel Beheer BI: Vragenlijst per diagnose | Stuurinformatie > Beheer BI > Beheer BI: Vragenlijst per diagnose
|
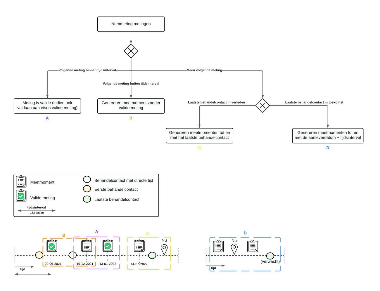
| Meetmoment | Indien er geen meting plaatsvindt binnen het ingestelde tijdsinterval, wordt er een meetmoment aangemaakt. Dit is dus een moment waarop er een meting verwacht werd, maar deze niet is gedaan. | Zie ook "Totstandkoming - Stappenplan - stap 3: Nummering metingen" hieronder. |
| Initiële meting | Dit is de eerste valide meting binnen een reeks. De initiële meting is nodig als aanvulling op de voormeting voor de gevallen waarin de voormeting gegenereerd is (en dus geen valide meting is). In deze gevallen is de initiële meting de eerste valide meting binnen een reeks. | Zie ook "Toepassing - (Delta) t-score" hieronder. |
| Behandelreeks | Alle meetmomenten binnen een zorgtraject in combinatie met de DBC’s.
Binnen één behandelreeksmoeten de onderstaande aspecten overeenkomen. Komen deze aspecten niet overeen, dan geldt dat als een andere behandelreeks.
|
Bij Jeugd en WMO worden aansluitende toewijzingen als een en dezelfde behandelreeks gezien.
|
| Reeks | Een behandelreeks kan bestaan uit meerdere reeksen. Dit is afhankelijk van de instelling van GGZBI_ROM_MEETMOMENTEN_ZELFDE_TYPE_VRAGENLIJST. Mits er meerdere type vragenlijsten zijn afgenomen, kan er voor elk type vragenlijst een aparte reeks worden aangemaakt. De voor- en nameting worden op het niveau van de behandelreeks gedefinieerd. Oftewel, mits er een voormeting is afgenomen binnen één van de reeksen met dezelfde behandelreeks, zal deze voormeting getoond worden voor al die reeksen.
|
|
| (Delta)-T score | De T-score is een uniforme maat om de diverse vragenlijsten naar scores te transformeren en loopt van 0-100. Een succesvolle behandeling zorgt voor een lagere nametingen dan de voormeting (behalve bij het meetinstrument MANSA-16). De Delta-T score is het verschil in T score tussen twee T scores.
|
|
| Gekoppeld meetmoment | Een gekoppeld meetmoment is een valide meting die binnen de data van een behandelreeks valt. Een ongekoppelde meetmoment kan een valide meting zijn die buiten de behandelreeks valt. Of het kan een invalide meting zijn (die binnen of buiten een eventuele behandelreeks valt). | Zie ook de visualisatie in de executive summary bovenaan deze pagina. |
Verschillende delta T-scores
Zoals eerder beschreven worden delta T-scores gebruikt om inzicht te geven over de voortgang van de cliënt met het gehanteerde behandeltraject. Delta T-scores maken inzichtelijk of het welzijn van de patiënt verbeterd, of juist verslechterd in de loop der tijd.
Voor een gegenereerd meetmoment heeft ValueCare geen t-score. Daardoor kan ValueCare enkel t-scores vergelijken van valide metingen. ValueCare toont in dataset ROM meetmomenten daarom enkel delta t-scores voor valide metingen ten opzichte van valide metingen. Dit houdt ook in dat voor gegenereerde voormeetmomenten, er geen delta t-score ten opzichte van de voormeting kan worden gedaan. Om dit te voorkomen, heeft ValueCare de ‘initiële meting’ geïntroduceerd. Dit is de eerste valide meting binnen een reeks. Op deze manier zijn er twee type delta t-scores in de dataset: (1) delta t-score t.o.v. de vorige valide meting, (2) delta t-score t.o.v. de initiële meting. Het figuur hieronder illustreert dit.






